Dobrý den, mám na Vás dotaz, jestli je někde v nabídce zástěna (zástěny) od firmy Egger v 4100 x 640 x 9 mm?
Já jsem jí nenašel, ale možná jsem hledal špatně. Pak ještě dotaz, jestli program nahlásí nějaké upozornění, když vyberu materiál z kterého následně udělám výrobek a u toho výrobku překročím délku vyráběné desky?
Děkuji.
Robert Schmiedt
Dobrý den,
děkujeme za dotaz.
Otázka 1
Zástěnu Egger 9 mm tam asi mít nebudeme. Problém je, že od firmy Egger máme pouze dekory (obrázky) a nemáme žádná metadata (rozměry, tloušťky, druhy materiálů a podobně). Snažili jsme se tyto informace od firmy Egger získat, ale nepodařilo se nám to. Můžete nám prosím poslat odkaz (na support@nikodemsoftware.cz) na podrobnější informace o výrobku (zástěny Egger), třeba bychom je mohli přidat ručně, pokud mají stejný dekor jako běžné desky. Znamenalo by to jen v naší databázi k dekoru přidat další formát.
Otázka 2
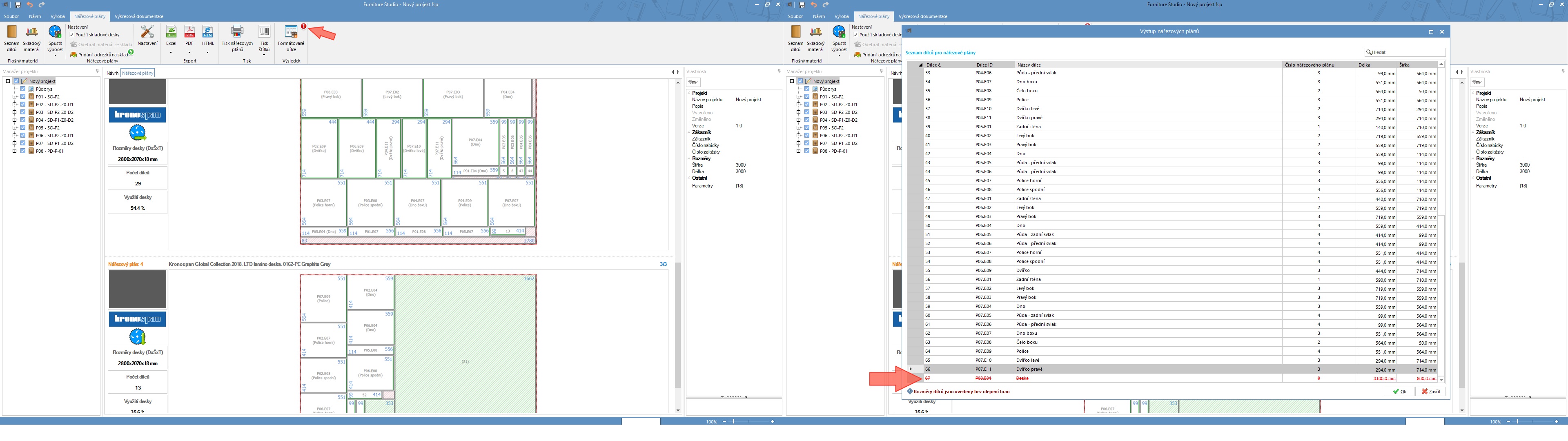
Pokud použijete rozměr dílce, který se nevejde na desku, program na to upozorní při generování nářezového plánu.
Dílce, které se nevejdou na desku se po výpočtu nářezového plánu vypíší v tabulce s výpisem formátovaných dílců červeně. Informaci najdete v záložce nářezové plány u tlačítka Formátované dílce.
V příloze najdete ukázku z projektu u kterého je pracovní deska dlouhá 3100 mm a nevejde se na standardní délku desky.
Hezký den.
Tým podpory Nikodem software
Dobrý den,
děkuji, zkusíme se nad tím zamyslet a přidat zástěny do katalogu Eggeru ručně.
Zatím to můžete řešit tak, že si zadefinujete vlastní parametr materiálu pro zástěnu a vyberete pro něj nějaký dekor pracovní desky. Dále pak rozklikněte hodnotu materiálu v editoru parametru a místo tloušťky 38 mm zadejte např. 9 mm. Tento materiál pak přiřaďte vašemu dílci zástěny v projektu.
Viz. příloha.
Hezký den.
Tým podpory Nikodem software
Dobrý den,
myslím, že ano. Pracovní deska má formáty 4100x640. Ale v nářezovém plánu se myslím počítá s ořezem, pak by Vám ji program asi v délce 4100 vyhodil mezi neformátované dílce.
Ale řešit nářezový plán v případě, že využiji celou desku v délce 4100 mm je asi zbytečné.
Hezký den.
Tým podpory Nikodem software
Zanechte odpověď

Felix
Vyvíjíme 3D návrhový program pro truhláře. Program vytváří vizualizaci návrhu, výrobní dokumentaci a nářezové plány.
Sledujte nás